Web Push Certificate
Safari push notifications require a Web Push ceritifcate. You will need one if you want to give the subscribers of your project the possibility to subscribe for push notifications with Safari.
If you can't meet the requirements required for generating your certificate contact us.
We could arrange a web push certificate for you with our own Apple Developer Account.
Requirements
- Apple Developer Account
- MacOS
Generating Certificate
1. Sign in your Apple Developer Account, and go to the 'Website Push IDs' tab.
Click on the '+' icon to create a Website Push ID.
![]()
2. Fill in a description and identifier and hit 'continue'.
![]()
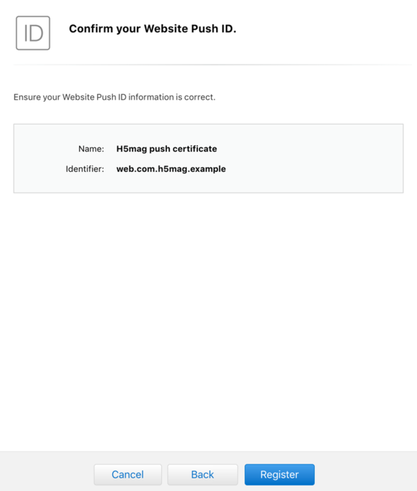
3. Register your Website Push ID.
![]()
4. Edit your Website Push ID and create a certificate.
![]()
5. You will need a Certificate Signing Request. Get one by opening the application 'Keychain Access'. Every MacOS should already have this application. Go to 'Certificate Assistant' and 'Request a Certificate From a Certificate Authority'.
![]()
6. Fill in your Email Address and Common Name. Make sure you select 'Saved to disk'.

7. Choose the file you just created in the 'Generate your certificate' tab.
![]()
8. Download the certificate you just created.
![]()
Converting Certificate





Success
You can now upload the certificate you converted. Go to Subscribers Setting and upload it.